09-Change Management
Pôvodný návrh
V pôvodnom návrhu projektu Air Quality Monitor sa počítalo s kompletnou implementáciou merania kvality ovzdušia, prenosu dát na server a vizualizácie v prehľadnom webovom rozhraní. Zariadenie malo byť umiestnené v kompaktnom drevenom púzdre, ktoré zabezpečí ochranu elektroniky a jednoduchú manipuláciu.
Realizácia
Všetky plánované funkcie boli implementované:
- meranie teploty, vlhkosti, TVOC, eCO₂ a odvodeného AQI,
- prenos dát cez Wi-Fi na Flask server,
- ukladanie dát do SQLite,
- webové rozhranie s historickými grafmi a aktuálnymi hodnotami,
- voliteľný OLED displej pre lokálne zobrazenie.
Potenciálne zlepšenia
Pre ďalšiu verziu projektu boli identifikované možnosti vylepšenia:
-
Sofistikovanejšie Wi-Fi pripájanie (konfigurácia cez webový portál alebo mobilnú aplikáciu).
-
Lepšie uchopenie hardvéru v krabičke (presne vybudované drážky pre ESP32 a senzory, aby boli pevne uchytené a odolné voči pohybu).
-
Optimalizovaný prietok vzduchu (ventilačné otvory alebo mriežky, aby sa zabránilo skresleniu meraní spôsobenému uzavretým priestorom).
Implementácia týchto vylepšení by zvýšila presnosť meraní, mechanickú stabilitu a profesionálny vzhľad zariadenia.
EA & LemonTree
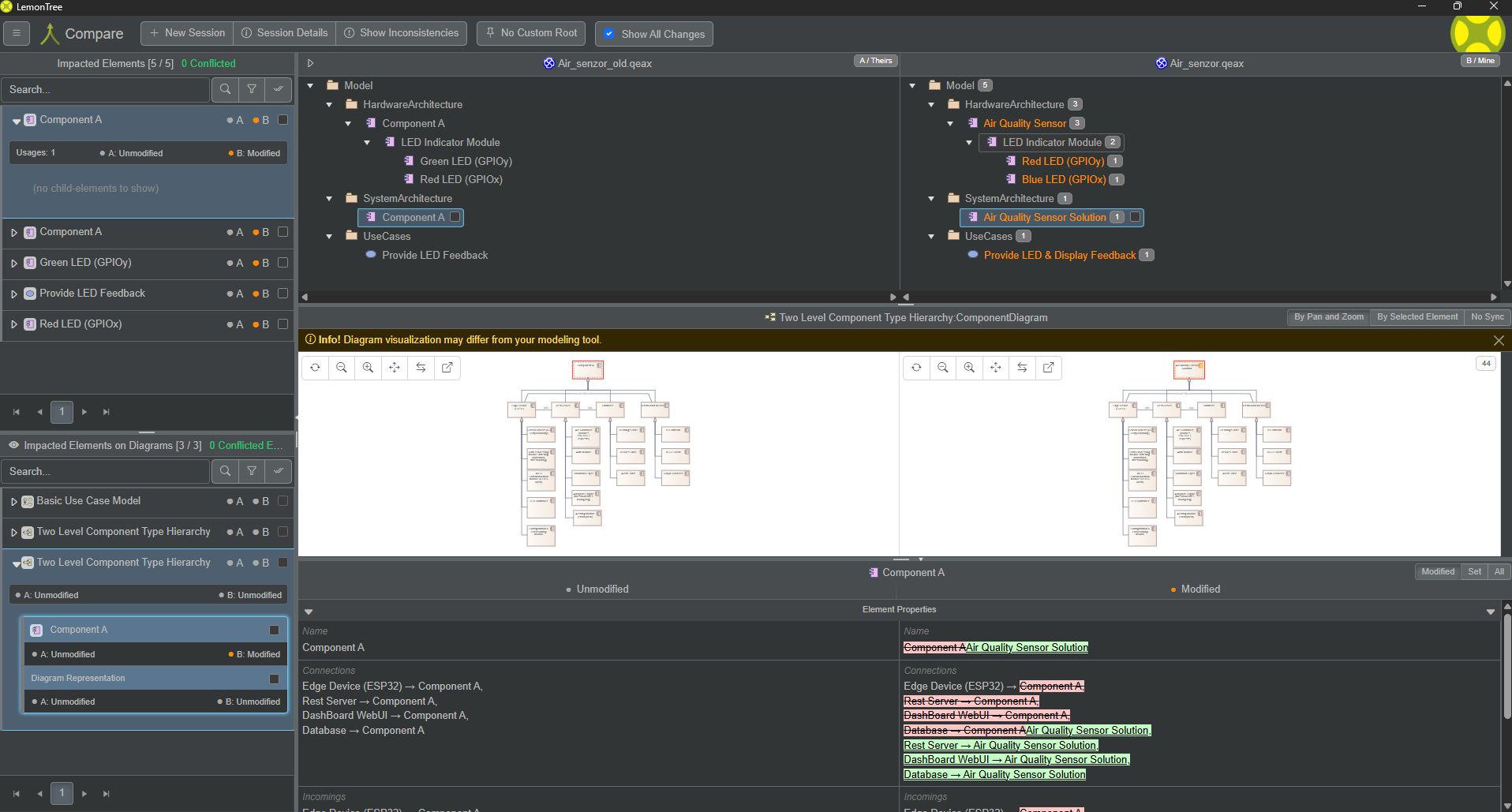
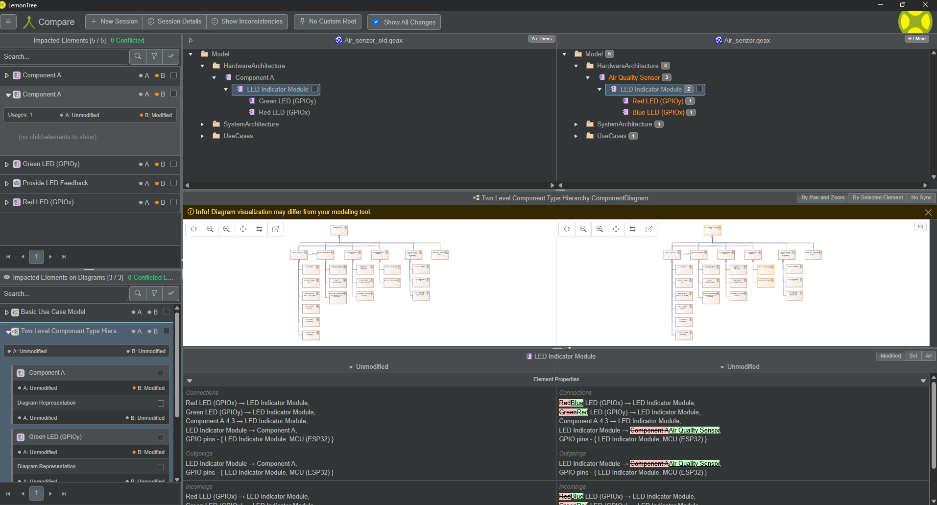
Tieto obrázky zobrazujú proces porovnávania a zlúčenia modelov v nástroji LemonTree, ktorý sa používa na správu verzovania modelov vytvorených v Enterprise Architect (EA). LemonTree umožňuje identifikovať rozdiely medzi dvoma verziami modelu, vizualizovať zmeny a vykonať ich zlúčenie.
📁 Local file: ../../images/lemontree_1.png

📁 Local file: ../../images/lemontree_2.png

📁 Local file: ../../images/lemontree_3.png

📁 Local file: ../../images/lemontree_4.png

Navigation: ⬆️ SDLC · ⬅️ Projekt